Revolucionando la Computación Distribuida: Innovación con Amazon SageMaker HyperPod y Anyscale

Las organizaciones que trabajan en la construcción y despliegue de modelos de inteligencia artificial a gran escala enfrentan desafíos significativos relacionados con la infraestructura, lo que puede afectar su rentabilidad. Uno de los principales retos es la inestabilidad de los clústeres de entrenamiento, que pueden fallar, junto con el uso ineficiente de recursos, incrementando costos y demandando conocimientos especializados en computación distribuida. Estos problemas resultan en la pérdida de horas de GPU, retrasos y frustraciones dentro de los equipos de ciencia de datos.

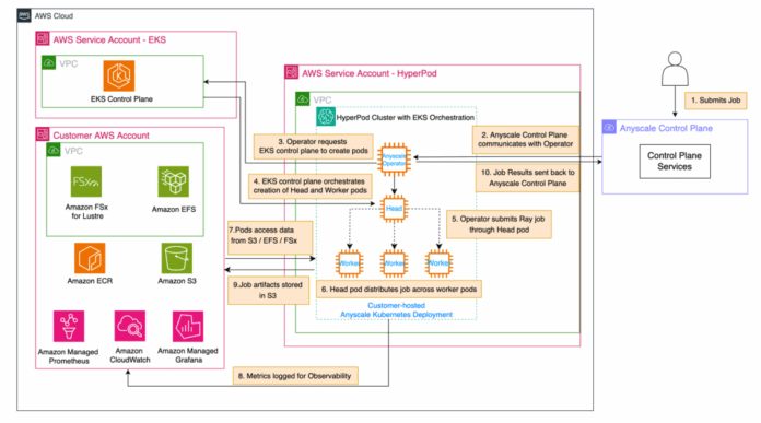
Para mitigar estos desafíos, Amazon ha desarrollado SageMaker HyperPod, optimizando la infraestructura para las cargas de trabajo de aprendizaje automático (ML). Esta solución ofrece hardware de alto rendimiento y permite la construcción de clústeres heterogéneos con numerosos aceleradores de GPU. Al mantener los nodos de manera óptima en una sola estructura, SageMaker HyperPod reduce la sobrecarga de red y asegura estabilidad operativa mediante la monitorización continua de los nodos, interrumpiendo automáticamente los defectuosos y reanudando el entrenamiento, ahorrando hasta un 40% del tiempo.

La plataforma Anyscale integra SageMaker HyperPod con Amazon Elastic Kubernetes Service (EKS) como orquestador. Ray, un motor de computación diseñado para la inteligencia artificial y basado en Python, se potencia con Anyscale, que ofrece agilidad para desarrolladores, tolerancia a fallos y una versión optimizada denominada RayTurbo, promoviendo una eficiencia superior.

Esta combinación de tecnologías proporciona seguimiento exhaustivo a través de paneles en tiempo real, integrándose con servicios como Amazon CloudWatch para ofrecer una visibilidad profunda del rendimiento. Resultado: reducción en el tiempo de mercado para iniciativas de IA, disminución del costo total mediante optimización de recursos y aumento en la productividad de equipos de ciencia de datos, aligerando la carga de gestión de infraestructura.

La implementación del Anyscale Operator en SageMaker HyperPod mediante Amazon EKS facilita la gestión de casos complejos de IA distribuida, otorgando un control mejorado gracias al hardware. Esta solución se orienta especialmente a equipos con grandes necesidades de entrenamiento distribuido y comprometidos con el ecosistema Ray o SageMaker.

Con la creciente demanda de IA, la unión de SageMaker HyperPod y RayTurbo se presenta como una estrategia efectiva, optimizando recursos y mejorando la fiabilidad, haciéndola ideal para tareas exigentes como el preentrenamiento de modelos de lenguaje grande y la inferencia por lotes.

Mariana G.
Mariana G.
Mariana G. es una periodista europea y editora de noticias de actualidad en Madrid, España, y el mundo. Con más de 15 años de experiencia en el campo, se especializa en cubrir eventos de relevancia local e internacional, ofreciendo análisis profundos y reportajes detallados. Su trabajo diario incluye la supervisión de la redacción, la selección de temas de interés, y la edición de artículos para asegurar la máxima calidad informativa. Mariana es conocida por su enfoque riguroso y su capacidad para comunicar noticias complejas de manera clara y accesible para una audiencia diversa.

Más artículos como este
Relacionados

Un desconocido que nos conquistó: la magia de una conexión inesperada

Este jueves, el programa "La Revuelta" vivió una inesperada...

Mazón Defiende la Eficacia del ES-Alert tras Investigación Judicial: «Cumplió su Propósito»

En medio de un contexto de fenómenos meteorológicos extremos,...

La Auditoría Revela Irregularidades en la Gestión de Álvarez-Buylla en el Conacyt

La Auditoría Superior de la Federación (ASF) ha presentado...

De Casi Despedido a Favorito: Mi Sorpresiva Primera Semana en el Trabajo

Manuel Carrasco, uno de los artistas más reconocidos de...
Resumen de privacidad

Esta web utiliza cookies para que podamos ofrecerte la mejor experiencia de usuario posible. La información de las cookies se almacena en tu navegador y realiza funciones tales como reconocerte cuando vuelves a nuestra web o ayudar a nuestro equipo a comprender qué secciones de la web encuentras más interesantes y útiles.