En el ámbito del entrenamiento de modelos de inteligencia artificial a gran escala, los desafíos relacionados con la recuperación tras fallos y la monitorización continúan siendo significativos. Las prácticas convencionales suelen requerir reinicios completos de procesos si un solo componente falla, lo que resulta en tiempos de inactividad y altos costos operativos. Conforme los clústeres de entrenamiento se expanden, identificar y solucionar problemas críticos, como GPUs atascadas e inestabilidades numéricas, demanda un código de monitoreo complejo y personalizado.
En respuesta a esta problemática, Amazon ha presentado SageMaker HyperPod, una solución innovadora diseñada para acelerar el desarrollo de modelos de IA utilizando cientos o incluso miles de GPUs. Esta herramienta incorpora resiliencia integrada, lo que permite reducir el tiempo de entrenamiento de modelos hasta en un 40%. El operador de entrenamiento HyperPod mejora la resiliencia en cargas de trabajo de Kubernetes mediante técnicas de recuperación precisa y capacidades de monitoreo personalizadas.
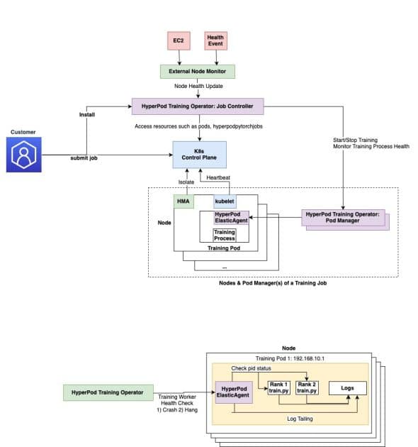
Implementado como un complemento de Amazon Elastic Kubernetes Service (EKS), el operador gestiona eficientemente el entrenamiento distribuido en grandes clústeres de GPU. La arquitectura sigue el patrón de operador de Kubernetes y se descompone en componentes claves como el controlador de trabajos y el gestor de pods, logrando una administración más eficaz de los recursos.
El Amazon SageMaker HyperPod facilita la recuperación granular de procesos, lo que significa que en lugar de reiniciar trabajos enteros tras un fallo, se reinician solo los procesos afectados. Esto reduce los tiempos de recuperación de minutos a segundos, mejorando la eficiencia operativa significativamente. Además, el sistema detecta nodos no saludables y reinicia trabajos o procesos debido a problemas de hardware, eliminando la necesidad de soluciones manuales.
Entre sus beneficios adicionales se incluye un monitoreo centralizado del proceso de entrenamiento y la asignación eficiente de rangos, permitiendo una detección más efectiva de fallos. Problemas como trabajos en pausa y degradación de rendimiento pueden identificarse mediante configuraciones YAML simples.
Para implementar este operador, se facilita una guía detallada sobre cómo desplegar y gestionar cargas de trabajo de machine learning con el Amazon SageMaker HyperPod. La instalación es bastante rápida, completándose en 30 a 45 minutos, siempre y cuando se verifiquen los recursos y permisos necesarios en AWS.
El proceso de instalación incluye pasos como la incorporación de componentes adicionales, la creación de un clúster de HyperPod y la gestión de trabajos de entrenamiento basados en PyTorch mediante manifestos de Kubernetes. Es importante, al finalizar el entrenamiento, limpiar los recursos creados para evitar cargos innecesarios, incluyendo la eliminación de trabajos de HyperPod, imágenes de contenedores y complementos instalados.
Esta propuesta innovadora promete afrontar con éxito los retos que enfrentan las organizaciones en el desarrollo de modelos de inteligencia artificial a gran escala, brindando una solución robusta a problemas comunes. Siguiendo las instrucciones de configuración y explorando las capacitaciones de ejemplo, las organizaciones pueden optimizar el uso de esta herramienta en beneficio de sus aplicaciones específicas dentro del ámbito de la inteligencia artificial.


